The Validity check feature can be used to check if a selected item, and optionally its sub-items, meet one or more pre-defined validity criteria. The feature is fully configurable to cover any item type (e.g., requirement, signal, etc.), check type (e.g., error, warning, info, etc.), and check category (e.g., safety, security, design, etc.). When activated, the view is displayed together with the currently loaded view.
- Activating Validity Check
- Getting Acquainted with the View
- Filtering by Check Type
- Including Sub-items in the Check
- Sorting the Check Results
- Searching and Filtering the Check Results
Prerequisites
- Familiar with the SystemWeaver meta model building blocks (e.g., Items, Parts and Attributes)
- Familiar with the SystemWeaver Explorer Interface and common operations
- An SW Architect has configured the feature via Configure the explorer
- SystemWeaver version R39 or later
Activating Validity Check
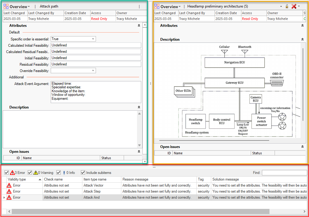
To activate the Validity check tool, select the Validity check option available in the Overview drop-down menu on the Items ribbon.

The Validity check pane will then display below your currently selected view as shown below. It will remain activated in this tab until you deactivate it. If you navigate to a new page tab, and would like to use the Validity check there, you will need to activate it in that tab. Validity check is not activated by default.
Getting Acquainted with the View
The pane consists of a toolbar with options, as well as the following columns which display configured information about the check, and why a particular item was flagged by the check:
Validity type: The type of check. For example, Error, Warning, Info, Note, etc.
Check name: The name of the validity check.
Item type name: The item type that the check applies to.
Reason message: The reason that the item was flagged by the check.
Tag: The category of the check, e.g., security, design, etc.
Solution message: Information about how to resolve the problem or address the check.

The pane can be resized to take up more or less of your work area as needed simply by dragging the pane splitter up or down.

The pane can even be turned on when using the Secondary item view as illustrated below.

Filtering by Check Type
If there are multiple check types, results of all check types are displayed by default. You can filter by one or more of them. A checkbox for each check type displays just above the list. The easiest way to filter by type is to make your selection(s) there.

Including Sub-items in the Check
By default, the Validity check pane will apply only to the selected item. However, there is an option to have it apply to all sub-items as well. To do this, check the Include subitems box. The tool will then review the sub-items of the selected item and then include the results of the check(s) on them as well.

| Note: When including sub-items in the view, be aware that the check is then run on the entire sub-structure. |
Sorting the Check Results
You can sort your results by any available column by clicking on the column header. An ascending/descending sort indicator arrow will display.

Searching and Filtering the Check Results
Searching across the entire content of the Validity check view is done using the Find option located at the top right of the pane.

To limit your search to a specific column, hover over the header of the column to access a search/filter tool in the form of a "funnel" icon.

When you click on the funnel, a search and filter dialog displays. You can view values and make selections, and/or search for key words in the column.

There are a number of standard Filter Rules available, such as "Starts with":

To clear your filter, use the Clear Filter button.
There is also a Filter Values option where you can enter a value in a Search field and hit Enter to retrieve your results. Use the X button provided to clear your values.
Things to Consider
- When including sub-items in the view, be aware that the check is then run on the entire sub-structure.